DB2-Ressourcen importieren: Unterschied zwischen den Versionen

Aus
Wechseln zu: Navigation, Suche
(6) Instanz neu Starten)
(6) Instanz neu Starten)
Zeile 63: Zeile 63:
 
Bedenken Sie dass durch Stoppen der Instanz alle aktuell angemeldeten Benutzer in ihrer Arbeit unterbrochen werden.
 
Bedenken Sie dass durch Stoppen der Instanz alle aktuell angemeldeten Benutzer in ihrer Arbeit unterbrochen werden.
 
Öffnen sie dazu den [[Instanz Manager]] und klicken sie die Instanz(Mandant) doppelt an, der neu gestartet werden soll.
 
Öffnen sie dazu den [[Instanz Manager]] und klicken sie die Instanz(Mandant) doppelt an, der neu gestartet werden soll.
 
+
[[File:db2_import_instance_manager.jpg|none|thumb|Instanzmanager]]
 
Klicken Sie anschließend oben links auf das Stop-Symbol und Warten sie bis der Ladebildschirm verschwindet.
 
Klicken Sie anschließend oben links auf das Stop-Symbol und Warten sie bis der Ladebildschirm verschwindet.
 
Jetzt können Sie auf das Play-Symbol klicken um die Instanz wieder zu Starten.
 
Jetzt können Sie auf das Play-Symbol klicken um die Instanz wieder zu Starten.

Version vom 14. Dezember 2021, 11:01 Uhr

Diese Anleitung beschreibt wie Sie aus einer DB2-Datenbank unter IBM-System-i die Strukturdefinition einer Tabelle / Physicalfile / Logicalfile / Joinfile importieren, so dass die darin gespeicherten Datensätze mittels FrameWorkFlow angezeigt und verwaltet werden können.

Vorarbeit: DB2-Datenquelle anlegen

Wenn Sie bereits eine DB2-Datenquelle angelegt haben, können Sie diesen Schritt überspringen. Falls noch keine DB2-Datenquelle vorhanden ist, folgen Sie bitte der Anleitung Datenquellen anlegen um eine DB2-Datenquelle zu erstellen.

DB2 Strukturdefinition importieren

Die folgenden Schritte zeigen den Import einer Strukturdefinition

1) Importfenster öffnen

Importmenü

Starten Sie den Ressourcen Manager und öffnen sie anschließend durch Klick auf den Importieren-Knopf den DB2-Import

2) Struktur anzeigen

Importmenü

Füllen Sie die Felder gemäß der Resource die Sie importieren wollen aus. Importiert werden können Tabellen, Sichten, Logische- und Physische-Files.

  • Mandant: Geben Sie den Mandant an, in dem die Resource später verfügbar sein soll
  • Datenquelle: Wählen Sie hier ihre DB2-Datenquelle. Sollten Sie mehrere Mandanten haben, achten Sie darauf, dass die Datenquelle in dem Mandant den Sie oben angegeben haben ist.
  • Bibliothek: Geben Sie hier die Bibliothek an in der Sich die zu Importierende Tabelle/Datei befindet. Falls diese von der in der Datenquelle definierten Bibliothek abweicht, kann die Struktur zwar importiert werden, jedoch kann später nicht daraus gelesen oder geschrieben werden (Dies ist für RPG/CL-Call Daten Strukturen nützlich).
  • Feld-Präfix/Suffix: Diese Eingaben sind optional. Haben die Spalten ihrer Tabelle, wie in diesem Beispiel alle ein spalten-Präfix/Suffix kann dies hier Angegeben werden. In der Ansicht werden dann die Präfixe/Suffixe nicht mehr angezeigt. Somit gelingt eine Referenzfeld-Erkennung.
  • Zu importierende Datei: Geben Sie hier den Tabellen-/Dateinamen an. Diese muss sich in der oben Angegebenen Bibliothek befinden.

Klicken Sie anschließend auf "Felder anzeigen" um die Feldliste zu sehen.

3) Struktur importieren

Importmenü

Hacken Sie nun die Felder an, die Sie mit Frameworkflow verwalten wollen. Wichtig ist das alle Schlüsselfelder (Primärschlüssel, d.h. datensatz-identifizierende Felder) angehakt werden müssen. Sie können in den Spalten suchen, ohne dass die Auswahl verloren geht. Im Folgenden werden die Bedeutungen der Spalten kurz erläutert

  • Haken: Wenn ausgewählt, wird das Feld Importiert (falls gewählt auch das Referenzfeld erstellt)
  • Feldname: Dies ist der Feldname (ohne Präfix/Suffix) unter dem das Feld später in FrameWorkFlow ansprechbar ist.
  • Feld-Definition: Dies ist das Referenzfeld das als Felddefinition dient
  • Beschreibung: Sprechende Beschreibung des Feldes.
  • Typ: Dies ist der Typ des Feldes. Sollte ein Referenzfeld des selben Namens mit anderem Typ bereits vorhanden sein, wird dies in Klammern angezeigt.
  • Länge: Dies ist die Länge des Feldes (nachkommastellen mit Punkt getrennt). Sollte ein Referenzfeld des selben Namens mit anderer Länge bereits vorhanden sein, wird dies in Klammern angezeigt.
  • Passendes Referenzfeld erstellen: Dies gibt an ob automatisch ein Referenzfeld für das zu importierende Feld erstellt werden soll. Dies wird nur ausgeführt wenn die Zeile vorne angehakt ist. Sollte ein Referenzfeld nicht vorhanden sein, ist dieser Haken bereits angehakt vor belegt.

Farben:

  • Rot: Es ist noch kein Referenzfeld vorhanden und muss erstellt werden.
  • Orange: Es ist ein Referenzfeld gleichen namens aber mit anderem Typ oder Länge vorhanden. Hier muss ebenso ein passendes Referenzfeld angelegt werden

Klicken Sie unten rechts auf "Jetzt Importieren", sobald Sie alle Felder angehakt haben, die später durch FrameWorkFlow verarbeitet werden sollen. Es können natürlich auch zu einem späteren Zeitpunkt noch zusätzliche Felder importiert werden.

4) Resource komplettieren

Attribut-Tab nach Import

Nach dem Import gelangen sie zurück in den Ressourcen Manager in den Attribut-Tab wo sie nochmals die Felder begutachten können die importiert wurden. Zum jetzigen Zeitpunkt ist die Resource noch nicht gespeichert. Klicken Sie Unten Rechts auf Speichern um die Resource endgültig zu speichern. Bei DB2-Resourcen ist es Ratsam im Allgemein-Tab die Option "Verwaltet" nicht zu setzen. Da davon aus zu gehen ist dass die Tabelle durch andere Systeme verwaltet wird.

5) Index anlegen

Index-Tab nach Import

Jede Resource in FrameWorkFlow braucht einen Primärschlüssel, deshalb muss dieser noch erstellt werden. Stellen Sie sicher dass sie die Ressource bereits gespeichert haben, bevor sie einen Index dazu erstellen. Wechseln Sie nun zum Indizes-Tab und klicken Sie unten links auf Primärschlüssel.

Primärschlüssel erstellen

Geben sie dem Primärschlüssel einen Intuitiven namen, und ziehen per Drag&Drop alle Felder die Teil des Primärschlüssels sind auf die "Gewählt"-Seite Klicken Sie Anschließend auf Speichern. Der neu erstellte Primärschlüssel sollte nun in der Indexliste erscheinen. Klicken Sie Abschließend noch auf den Speichern-Knopf im Ressourcen Manager um den Index der Ressource hinzu zu fügen.

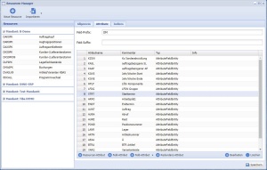
6) Instanz neu Starten

Nachdem etwas an den Ressourcen verändert wurde muss die Instanz neu gestartet werden bevor die Resourcen für die Funktionen zugänglich sind. Bedenken Sie dass durch Stoppen der Instanz alle aktuell angemeldeten Benutzer in ihrer Arbeit unterbrochen werden. Öffnen sie dazu den Instanz Manager und klicken sie die Instanz(Mandant) doppelt an, der neu gestartet werden soll.

Instanzmanager

Klicken Sie anschließend oben links auf das Stop-Symbol und Warten sie bis der Ladebildschirm verschwindet. Jetzt können Sie auf das Play-Symbol klicken um die Instanz wieder zu Starten.

Siehe Auch